The dataset here selected is as the IDA statement
transactional data. This dataset contains the column of project Borrower ,his
credidt card number,country ,region also it includes the project details which
was bought by the Borrower. Also it includes some 3rd party details
. further more it has first Repayment Date, last Repayment Date, AgreementDate,
BoardApprovalDate etc.
Description
about dataset
This csv types of dataset contains multiple
sectors of column. I have attached the csv files in this document.
Columns are
in this csv file
1.End of period
2. Credit Number
3. Region
4. Country Code
5. Country
6. Borrower
7. Credit Status
8. Service Charge Rate
9. Currency of Commitment
10. Project ID
11. Project Name
12. Original Principal Amount
13. Cancelled Amount
14. Undisbursed Amount
15. Disbursed Amount
16. Repaid to IDA
17. Due to IDA
18. Exchange Adjustment
19. Borrower's Obligation
20. Sold
3rd Party
21. Repaid 3rd Party
22. Due 3rd Party
23. Credits Held
24. First Repayment Date
25. Agreement Signing Date
26. Board Approval Date
27. Effective Date (Most Recent)
28. Closed Date (Most Recent)
Solution Architecture
To Create a
Data ware house using SQL server , the step by step guide as follows.
If you want
to make query and get analysis from your database you can’t simply do with your
OLTP data structure.If you will be going do with that it slow down your
bussines process. In order to make analysis from historical data you need to
aggrecate the database into one data base.
That what we
call data warehouse. In order to create a data warehouse we have following
Architecture.
1.Data Scource
Here I have used my data scource as my csvfile to load into the database
2. Staging Area
A staging
area, or landing zone,
is an intermediate storage area used
for data processing
during the extract, transform and load (ETL) process. The data staging area sits
between the data source(s)
and the data target(s),
which are often data warehouses, data marts, or other data repositories. The ETL
tool means Extract Transfer Load. This
will Extract the data from data scources and transfer and load it into the Data
warehouse.
3. Warehouse.
The warehouse contains all the aggregate database in a one data house in a properly structured manner.
4. Data mart
The data mart contains
specific set of datas from the data warehouse. As usual the datamart is a
subset of data warehouse.
5. User
In the user part, the user can able to Analyze, get reports
from the Historical dataset using power bi tools.
Now we take look at how to load the data from the data
source to data warehouse
Data warehouse
design and development
Star schema
The data could be stored
in a single table where the attributes are repeated on each row (like the
source for an Excel pivot table). However, that would take up much more space
and makes managing the dimensions more difficult.so star schema maps the table
very well structure and reduce the data redundancy.
Here is my star schema for my dataset . It contains fact
tables and multiple dimensional tables. The fact table contains foreign keys of
other dimensional tables. Also it includes depentat colums values that
interects with other dimensional tables. The dimensional tables contain descriptive attributes.
Let’s get into workplace to get hands on dirty
Open your Report server
configuration manager and and click start it. This tool helps us to customize SQL Server Reporting Service
parameters and configurations
Then
go to the database option then click onto the change database option.
Then
click onto create a new report server database option.after that click onto
next option.
Then let the options as defult and click onto the next
option.
Again let the options as defult and click onto the next
option.
Then click onto Apply option
Then open your Microsoft SQL server management studio to
create a database. Then click on connect it.
To create a new project go to file system click on new file
and click to open a new project.
Then select the directory and save
your project using your wishfull name.
Click on the Database option after that create a database
Give a name for your database and click ok
Then expand the table to create new table.
Then create other column for my previously arranged dimensional
tables
Here I have set my Region_IDS as my region dimensional table’s
primary key.
Following images are that created for other dimensional
tables.
Then create a Fact table by placing the dimensional tables
primary key into the fact table as foreign key
Then take look how we will be going to make relation those
primary key with the fact table.
Right click onto the value that you want to make foreign key
and click on Relationship
Click on add
Then click on the symbol shows “…”
Here you have to set the value
primary key of dimensional table and another side you have to define which
value that you will be going to make sure in the foreign key table.
As well n as you have to do for
other values too
create ETL tools to
using visual studio
First you have to install Sql server intergration service using manage extension
Then now create new project by using Intergration service
project
Then in side bar select flat file and drag and drop it on the work flow. And rename . then double click to open it.
Then select the csv file that you want to upload
From the side bar
select the Data conversation and drag and drop it on the workflow. Then rename
it and double click to open it
Here you can select
the data column and can change the data type as well
Now here I have used Loook up tools to compare scource and destination data. It filters out the matched and unmatched data in the specific destinations. In my Warehouse table I have 5 dimensional table and one fact table. To make sure to initialize and insert the values into the fact table and dimensional table. I have used Look up tool to insert the value from scource file to dimensional table. The dimensional tables primary key has been assigned into the fact table foreign.
key. In order to refer the Dimension tables primary key into the fact table foreign key, I have to map the scource column which are corresponded to the dimensional table. So the steps are follows.
Here I have used
flate file manager to transfer the data scource column type to that corresponds
with destination column data type.Here In this picture I have done for one
column like wise I have to do for other remaing columns.
Now double click on the Look up here. And then select yout server,dimensional table, then click on the column for mapping. Map the corresponded column from scource to destination column. Then check the primary key which wants to refer in the fact table. Like wise you have to do for other dimensional tables.
Use connections
Lookup for match output
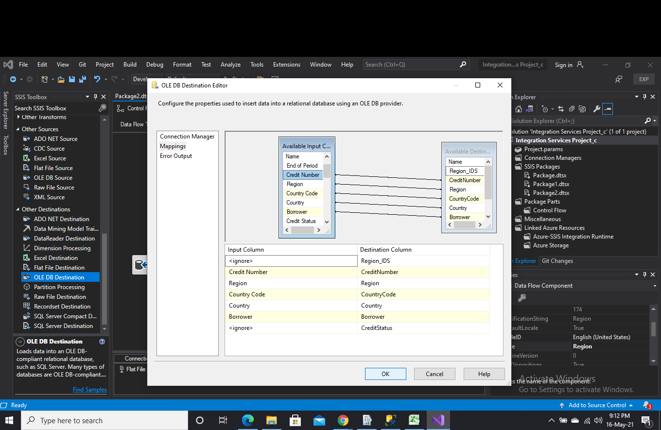
Then select the OLE DB destination fromside bar and drag and drop it on work flow.then change its name. then double click to open it.
Then click on new
Then select your server name and
the database name .
Then click on Mappings and
connect the corresponded columns from scources to destination column.
Populate the data into Dimensional Table
Then again create a new file . Then click on control flow layer and select the data flow task from the side bar and drag and drop it on the work place. then double click on it .place the flat file on the data flow layer. Then use Multicast tool from the SSIS tools. It can populate the data to one or more destination. Here I have used five de
- check here my previous tutorials
- ESP32-CAM Face detection|Face Recognition
- Machine to Machine Interactions
- mesh networking- explained
























































بهبود سئوی وب سایت های عربی می تواند تاثیر بسزایی در بهبود جایگاه کلمات کلیدی هدف داشته باشد. با استفاده از تکنیک های بهینه سازی برای موتورهای جستجو می توان محتوای وب سایت عربی را به گونه ای تنظیم کرد که موتورهای جستجو بتوانند به راحتی آن را شناسایی و رتبه بندی کنند. این شامل بهینه سازی عناوین، توضیحات متا، استفاده از کلمات کلیدی مرتبط و بهبود ساختار لینک های داخلی و خارجی است.
ReplyDeleteGunvor and peers Vitol and Trafigura have used those profits to acquire assets ranging from
Delete휴미추천업소
쩜칠추천업소
프리덤추천업소
불밤추천업소
궁합추천업소
찰덕궁합추천업소
토끼추천업소
샤쿠미추천업소
불밤추천업소
달새추천업소
تصنيع وإنتاج المنتجات الخشبية والأثاث وأطقم السرير تصنيع وإنتاج السمسم ... أريكة مريحة، طاولة تلفزيون، أريكة كلاسيكية، أريكة ملكية، أريكة L، أريكة فولاذية. تتضمن عملية إنتاج الأريكة فیدار عصري عدة خطوات، تتطلب كل منها عناية واهتمامًا خاصين. وتشمل هذه المراحل التصميم الأولي واختيار المواد الخام لتصنيع المنتج والانتهاء منه. سنتناول في هذا المقال مراحل إنتاج الأثاث ومكوناته لتقديم صورة واضحة عن العملية المعقدة والفنية وراء إنتاج كل قطعة أثاث. انضم إلينا للتعرف على عملية إنتاج هذه الصناعة الإبداعية والصعبة خطوة بخطوة.
ReplyDelete